本文介绍了issb可持续披露准则的意义和内容,分析了其在全球范围内的应用现状和趋势,包括应用范围逐渐扩大、企业披露质量不断提高以及与国际标准的对接和融合,探讨了issb可持续披露准则在全球范围内面临的挑战。最后,本文提出了应对issb可持续披露准则全球范围内应用挑战的建议,包括加强国际合作与协调、提高企业披露能力和意愿、提升投资者对披露信息的需求和处理能力以及完善issb可持续披露准则。
国际可持续发展标准委员会(international sustainability standards board,issb)可持续披露准则是一套旨在帮助企业更清晰、一致地报告其可持续发展相关信息的国际标准。这些准则为公司提供了一个框架,以评估、管理和报告其在环境、社会和治理(esg)方面的影响。在长期的经济社会发展背景下,不同国家和地区在价值观、披露原则和披露要求等方面形成了多样化的esg标准。由于esg标准的迅速发展和多元化,可持续价值观的多样性得到了体现。然而,在披露主体可以选择参考标准的情况下,esg标准的分散化一定程度上影响了可持续信息的可比性和一致性。因此,为了在全球范围内建立具有较高通用性的可持续报告准则,具有较大国际影响力的标准制定组织正在积极寻求合作,推动主要esg标准之间的融合。
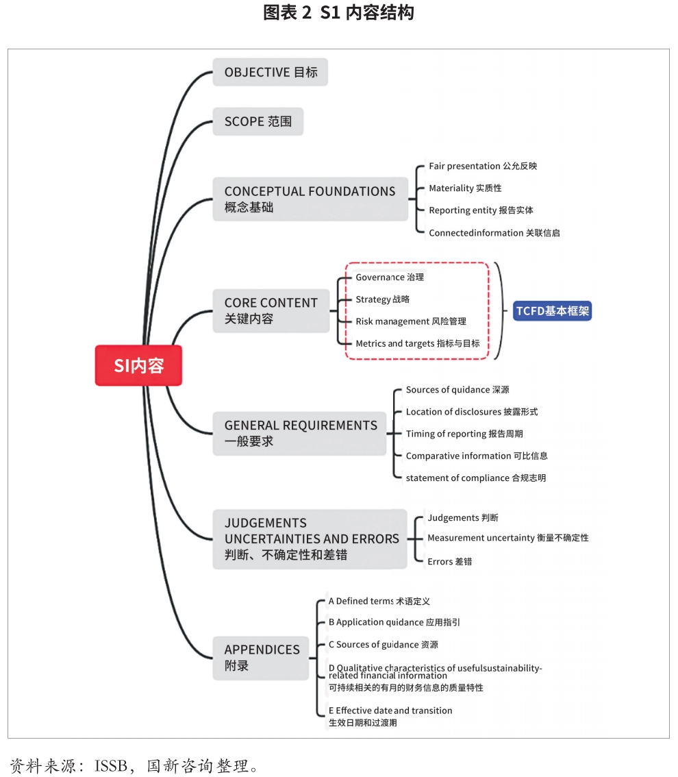
一、issb可持续披露准则的主要内容
在2021年issb成立之际,其技术准备工作组汇集了五大机构的技术实力:气候披露标准委员会(climate disclosure standards board,cdsb)、气候相关财务披露工作组(task force on climate-related financial disclosures,tcfd)、价值报告基金会(value reporting foundation,vrf)、世界经济论坛(world economic forum,wef)和国际会计准则理事会(international accounting standards board,iasb)。在这五大机构中,有三家机构(包括cdsb,tcfd以及vrf)与气候信息披露有关。因此,issb发布的准则自然融合了cdp、tcfd和sasb的优势。2023年6月26日,issb发布了首套全球可持续发展披露准则,包括《国际财务报告可持续披露准则第1号——可持续相关财务信息披露一般要求》(以下简称“s1”)和《国际财务报告可持续披露准则第2号——气候相关披露》(以下简称“s2”)。准则的核心内容都采用了tcfd的基本框架,即治理、战略、风险管理和指标与目标。同时,在披露项目的选择上,建议可以参考cdsb框架等其他相关准则。我国财政部会同相关部门也共同致力于支持和全面参与国际可持续披露准则的制定过程,为s1和s2的发布贡献了中国智慧与力量。

s1为可持续相关财务信息披露提供了一般要求,包括核心要素、披露要求和分层披露方法等方面。其中,核心要素包括公司治理、战略、风险管理、指标和目标等,企业需要披露其在这些方面的做法和成效。披露要求包括定量和定性披露,企业需要根据其具体情况选择适当的披露方式。分层披露方法则允许企业根据其披露能力和信息可靠性进行分层披露,以便投资者和其他利益相关者更好地了解和评估公司的可持续发展表现。

气候披露准则专门针对气候相关信息披露,为公司提供了关于气候变化影响、风险和机会的详细披露要求。这些要求包括气候变化相关风险和机遇的识别、评估和管理,以及与气候变化相关的目标和指标的设定和实现。气候披露准则的制定旨在帮助企业更好地应对气候变化挑战,抓住气候变化带来的机遇,并为投资者提供评估公司气候变化风险和机遇的工具。

气候变化是当今全球面临的最大环境挑战之一,对人类社会、经济和生态系统都产生了深远影响。issb的气候披露准则旨在帮助企业识别、评估和管理与气候变化相关的风险和机遇,并为投资者提供评估公司气候变化风险和机遇的工具。
气候披露准则包括了以下几个方面的要求:
(1)气候变化相关风险和机遇的识别、评估和管理。企业需要评估其在应对气候变化方面的风险和机遇,包括气候变化对企业运营、财务表现、市场竞争力等方面的影响,以及企业在应对气候变化方面的策略和措施。
(2)与气候变化相关的目标和指标的设定和实现。企业应设定和披露与气候变化相关的具体目标和指标,以衡量其在应对气候变化方面的表现。这些目标和指标应具有可衡量性、可比性和时限性。
(3)温室气体排放的核算和报告。企业应披露其温室气体排放量,包括直接排放和间接排放,以及企业在降低温室气体排放方面的举措和成效。
(4)气候变化适应性和韧性。企业应评估和披露其在应对气候变化影响方面的适应性和韧性,包括对气候变化影响的敏感性分析、风险管理策略和恢复计划。
(5)与气候变化相关的政策和法规遵守。企业应披露其在遵守与气候变化相关的政策和法规方面的表现,以及企业在应对气候变化方面的自愿承诺和行动。
二、issb可持续披露准则对企业的影响
可持续披露准则有助于提高企业在可持续发展方面的透明度。通过遵循issb的披露准则,企业需向投资者和其他利益相关者提供关于其在esg方面的表现、风险和机遇的详细信息,有助于提高企业在资本市场的信任度,降低融资成本。在遵循issb披露准则的过程中,企业需系统性地评估其在esg方面的影响,从而找出潜在的风险和机遇。这有助于企业制定相应的战略和措施,以应对可持续发展挑战,提高企业韧性和竞争力。例如,企业可以通过评估气候变化风险,制定相应的减排目标和措施,降低运营风险。为了满足issb披露准则的要求,企业需在运营、供应链、产品设计和市场营销等方面采取一系列可持续发展措施。这有助于企业降低运营风险,提高资源利用效率,增强品牌形象,从而在竞争激烈的市场中脱颖而出。例如,企业可以通过采用循环经济原则,降低资源消耗,提高产品生命周期管理水平。遵循issb可持续披露准则有助于企业与投资者、政府、社会组织等利益相关者建立更加有效的沟通和协作机制。通过定期披露可持续发展相关信息,企业可以更好地了解利益相关者的期望和需求,从而调整战略和措施,提高企业与利益相关者之间的协同效应。
企业在遵循issb披露准则的过程中可能需要投入额外的资源来收集、整理和报告可持续发展相关信息,这将对企业的财务和运营产生一定压力。为了降低实施成本,企业可以寻求信息技术和数据分析的支持,提高信息收集和整理的效率。由于issb披露准则在不同行业和地区的实施程度和要求可能存在差异,企业在实际操作中可能面临一定的困扰。为了解决这一问题,issb可以进一步完善行业特定指南和地区实施指南,为企业提供更加细化的披露要求和指导。在遵循issb披露准则的过程中,企业应确保披露的信息真实、准确和完整,以提高投资者和其他利益相关者对企业可持续发展表现的信任。为了提高披露信息的可靠性和验证性,企业可以寻求第三方认证和审计机构的支持,加强对披露信息的审核和验证。由于企业在披露可持续发展相关信息时存在差异,可能导致投资者和其他利益相关者难以进行有效的比较和分析。为了提高企业间披露信息的可比性,issb可以进一步完善披露准则和指南,提供更加统一和细化的披露要求和指导。
三、issb可持续披露准则对投资者的影响
可持续披露准则有助于提高投资者在评估企业价值和投资风险时的决策有效性和准确性。通过遵循issb的披露准则,企业向投资者提供的关于其在esg方面的详细信息将有助于投资者更全面地了解企业的可持续发展风险和机遇,从而作出更为明智的投资决策。遵循issb披露准则的企业往往更加注重可持续发展,从而有助于投资者关注企业的长期价值。投资者可以通过分析企业披露的可持续发展相关信息,识别那些具有长期竞争力和价值创造潜力的企业,从而调整投资组合,实现可持续发展与投资回报的双赢。通过分析企业披露的可持续发展相关信息,投资者可以更好地了解企业在esg方面的风险和机遇,从而提前做好风险防范和价值挖掘,有助于提高投资者对企业风险和机遇的识别能力。随着越来越多企业遵循这些准则,投资者将更加关注企业在esg等方面的表现,从而推动资本市场更加重视可持续发展。
尽管issb可持续披露准则为企业提供了统一的披露框架,但投资者在处理和分析这些信息时可能面临一定的挑战。例如,投资者可能需要提高对可持续发展相关信息的理解和分析能力,以充分挖掘这些信息对投资决策的价值。此外,投资者也需要更多地关注企业的非财务信息,以全面了解企业的可持续发展风险和机遇。投资者在应用issb可持续披露准则时,可能会对企业披露的可持续发展信息产生信任度方面的疑虑。为了提高投资者对企业披露信息的信任度,企业可以寻求第三方认证和审计机构的支持,加强对披露信息的审核和验证。同时,issb也可以进一步完善披露准则和指南,提高披露信息的可靠性和一致性。由于企业在披露可持续发展相关信息时存在差异,可能导致投资者在比较和分析企业间披露信息时面临一定的困扰。为了提高投资者对企业间披露信息的比较和分析能力,issb可以进一步完善披露准则和指南,提供更加统一和细化的披露要求和指导。在应用issb可持续披露准则时,投资者可能需要提高对可持续发展风险和机遇的识别和评估能力。为了帮助投资者更好地应对这一挑战,相关部门和机构可以提供专业的培训和指导,帮助投资者提高对可持续发展风险和机遇的识别和评估能力。
四、issb可持续披露准则在全球范围内的应用与挑战
issb可持续披露准则自发布以来,已在全球范围内得到广泛应用。许多国家和地区的证券交易所和监管机构已要求上市公司遵循issb披露准则,以提高企业可持续发展信息的透明度和可比性。此外,越来越多的企业主动遵循issb披露准则,以提升自身在可持续发展方面的表现和形象。issb可持续披露准则在全球范围内的应用趋势呈现出以下几个特点:(1)应用范围逐渐扩大。随着issb披露准则的不断完善和推广,越来越多的国家和地区将其纳入监管要求和企业实践,应用范围逐渐扩大。(2)企业披露质量不断提高。随着issb披露准则的不断完善和推广,企业对可持续发展信息的披露质量不断提高,有助于投资者和利益相关者更好地了解企业的可持续发展风险和机遇。(3)与国际标准的对接和融合。为提高issb披露准则在全球范围内的适用性和影响力,issb与其他国际组织和标准制定机构加强了合作,推动issb披露准则与国际标准的对接和融合。
issb可持续披露准则虽然为全球范围内的企业提供了一个统一的披露框架,但在具体应用过程中,仍可能面临以下挑战。首先,企业仍面临披露准则的选择与执行难题。不同国家和地区的监管要求和企业实际情况存在差异,企业在选择适用的披露准则时可能面临困惑。此外,企业在执行issb披露准则时,可能面临一定的成本和资源压力。其次,尽管issb可持续披露准则为企业提供了统一的披露框架,但在实际执行过程中,企业披露信息的可靠性和一致性仍面临一定的问题。企业披露信息的质量受到内部管理水平、数据质量和披露意愿等多种因素的影响。此外,由于issb披露准则在不同国家和地区的应用程度和执行力度上存在差异,企业披露信息的一致性也可能受到影响。再次,在全球范围内,投资者对issb可持续披露准则的接受度和应用能力存在差异。尽管issb披露准则有助于提高企业可持续发展信息的透明度和可比性,但投资者在处理和分析这些信息时可能面临一定的挑战。例如,投资者可能需要提高对可持续发展相关信息的理解和分析能力,以充分挖掘这些信息对投资决策的价值。此外,投资者也需要更多地关注企业的非财务信息,以全面了解企业的可持续发展风险和机遇。最后,对于跨国公司而言,在全球范围内遵循issb可持续披露准则可能面临一定的挑战。由于不同国家和地区的监管要求和企业实际情况存在差异,跨国公司在遵循issb披露准则时,可能需要应对不同国家和地区的披露要求,增加披露成本和复杂性。
为应对issb可持续披露准则全球范围内的应用挑战,建议从以下几个方面助力esg信息披露:(1)加强国际合作与协调,推动issb披露准则与国际标准的对接和融合,提高其在全球范围内的适用性和影响力。(2)提高企业披露能力和意愿,鼓励企业积极参与issb披露准则的制定和完善,以提高企业可持续发展信息的透明度和可比性。(3)提升投资者对披露信息的需求和处理能力,提高投资者对可持续发展相关信息的理解和分析能力,以充分挖掘这些信息对投资决策的价值。同时,相关部门和机构应提供专业的培训和指导,帮助投资者提高对issb可持续披露准则的应用能力。(4)进一步完善可持续披露准则和指南,提供更加统一和细化的披露要求和指导,以降低企业在全球范围内遵循issb披露准则的难度和成本。
总之,issb可持续披露准则为全球范围内的企业提供了一个统一、可比较和可验证的披露框架,有助于提高企事业可持续发展信息披露的透明度和可比性。在解读和应用这些准则时,需要关注披露范围、披露要求、披露指南以及实施与落地等方面。可以预见,issb颁布s1和s2后,中国制定可持续披露规范的速度将会有所提升。建议以国际可持续披露准则为参考,同时吸取欧盟等发达经济体可持续发展报告规范的经验,结合中国的实际情况,制定出适应中国国情的可持续披露标准。
(国新咨询)
免责声明
本文的分析及建议所依据的信息均来源于公开资料,我们对这些信息的准确性和完整性不作任何保证,也不保证所依据的信息和建议不会发生任何变化。我们已力求文章内容的客观、公正,但文中的观点、结论和建议仅供参考,不构成任何投资建议。投资者依据文章提供的信息进行投资所造成的一切后果,概不负责。文章未经书面许可,任何机构和个人不得以任何形式翻版、复制和发布。如引用、刊发,需注明出处为国新资讯,且不得对文章进行有悖原意的引用、删节和修改。
- “双碳”战略背景下esg与绿色金融体系研究2023-11-15
- 央企控股上市公司 esg 报告披露分析——以公用事业行业为例2023-10-13
- 欧盟esg法规《企业可持续发 展报告指令》(csrd)研究2023-09-26